로그인
  • 요금
  • 지원

  • 테마 변경

Translate not found: free trial for 14 days
지금 시작하고 나중에 계획을 선택하세요.

Translate not found: no credit card required no obligation no risk
팀 3
69.90
그것은 무료
매달
  • 10 참가자
  • 10 Translate not found: projects3
  • 10 Translate not found: gb Translate not found: per_team
  • Translate not found: roles_and_chats
  • Translate not found: ai-services
  • Translate not found: integra
Translate not found: free trial for 14 days
지금 시작하고 나중에 계획을 선택하세요.
Translate not found: no credit card required no obligation no risk
팀 3
69.90
그것은 무료
매달
  • 10 참가자
  • 10 Translate not found: projects3
  • 10 Translate not found: gb
  • Translate not found: roles_and_chats
  • Translate not found: ai-services
  • Translate not found: integra
Translate not found: ai_
CRM
Translate not found: services_for_business

일에 전념하다 Translate not found: together

Translate not found: projects_people_knowledge_and_much_more_a_platform_that_makes_things_easier

시작하세요
제품

Translate not found: set_up_your_workspace 작업공간

Translate not found: from_workflow_tools_to_connections_and_beyond_theres_much_more_to_explore

간트 차트

Translate not found: the_gantt_chart_clearly_shows_the_project_plan

Translate not found: interactive_online_whiteboard_for_teamwork_

간판

Translate not found: visualize_the_workflow

할 일 목록

Translate not found: all_tasks_are_in_front_of_your_eyes_add

달력

Translate not found: projects_tasks_and_events_in_one_overview

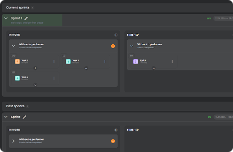
Translate not found: sprints

Translate not found: flexible_planning_without_progress_in_real_time

CRM

Translate not found: set_up_a_crm_structur

  • 정밀하게 계획하십시오 간트 차트
    Translate not found: schedule_adjust_and_track_relations_to_ensure_that_projects_stay_on_time_
  • 작업 정리
    Translate not found: structure_projects_monitor_progress_and_keep_everything_under_control
  • Translate not found: visualize_workflows 간판
    Translate not found: flexible_boards_where_tasks_flow_priorities_stand_out_and_progress_stays_visible
  • 모든 작업 캡처하기 할 일 목록
    빠른 메모부터 주요 목표까지 모든 작업이 한 곳에 모여 완료됩니다.
  • 시간에 집중하세요 달력
    계획하고, 일정을 작성하며, 마감일과 회의를 조정하여 모든 것이 조화를 이루도록 합니다.
  • Translate not found: focus_on_tasks Translate not found: sprints
    Translate not found: keep_the_team_focused_more_r_speed
  • Translate not found: work_anywhere CRM
    Translate not found: one_space_to_post_projects_connect_with_talent_and_build_results_together
  • 정밀하게 계획하십시오

    간트 차트

    Translate not found: schedule_adjust_and_track_relations_to_ensure_that_projects_stay_on_time_
    Translate not found: learn_more
  • 작업 정리

    Translate not found: structure_projects_monitor_progress_and_keep_everything_under_control
    Translate not found: learn_more
  • Translate not found: visualize_workflows

    간판

    Translate not found: flexible_boards_where_tasks_flow_priorities_stand_out_and_progress_stays_visible
    Translate not found: learn_more
  • 모든 작업 캡처하기

    할 일 목록

    빠른 메모부터 주요 목표까지 모든 작업이 한 곳에 모여 완료됩니다.
    Translate not found: learn_more
  • 시간에 집중하세요

    달력

    계획하고, 일정을 작성하며, 마감일과 회의를 조정하여 모든 것이 조화를 이루도록 합니다.
    Translate not found: learn_more
  • Translate not found: focus_on_tasks

    Translate not found: sprints

    Translate not found: flexible_planning_without_progress_in_real_time
    Translate not found: learn_more
  • Translate not found: work_anywhere

    CRM

    Translate not found: one_space_to_post_projects_connect_with_talent_and_build_results_together
    Translate not found: learn_more

Translate not found: unite_projects_teams_and_talents_on_platform_built_for_successful_work_all_the_gears_of_your_projects_spinning_in_one_place_together

지금 시도해 보세요
  • 간판
  • 간트 차트
  • Translate not found: sprints
  • Translate not found: documents
  • 테이블
  • 달력
  • 보고서
  • Translate not found: wikis
  • CRM
  • Translate not found: ai_
이점

Translate not found: your_command_center_for_effective_work Translate not found: effective_work

Translate not found: workspace_full_of_smart_moves_turn_small_sparks_into_big_projects

올인원 프로젝트 엔진

Translate not found: plan_track_and_adjust_projects_without_switching_apps_ensuring_smoother_workflows
지금 등록하십시오
효율성

Translate not found: all_your_projects_under_one_roof

계획 수립에서 채용까지
무료로 시작하세요
Translate not found: chat_share_files_and_coordinate_across_teams_keep_all_discussions_files_and_updates_in_one_place

Translate not found: hire_smart_work_smooth

Translate not found: instantly_find_and_assign_tasks_to_skilled_freelancers_ensuring_projects_move_forward_efficiently_while_maintaining_quality
Translate not found: plan1
Translate not found: track
Translate not found: deliver
FAQ

Translate not found: got_questions우리는 당신을 지켜보고 있습니다.

Translate not found: our_mission_is_to_make_work_effortless_and_that_includes_guidance_for_closer_look_at_every_detail_check_out_our_full_faq_section_read_more_answers_
ZIO는 다른 것들과 어떻게 다른가요?
Translate not found: zio_is_a_single_platform_combined_crm
Translate not found: who_is_zio_built_for__individuals_teams_or_companies
Translate not found: zio_is_designed_for_teams_and_entrepreneurs
ZIO는 얼마입니까?
Translate not found: zio_offers_8_personalized_pricing_plans_for_different_types_of_teams_from_19__to_495___choose_your_perfect_fit_learn_more_about_it_in_tariffs___tab Translate not found: tariffs_
ZIO를 무료로 사용할 수 있나요?
물론입니다! 팀과 함께 ZIO 작업 공간에서 작업할 필요가 없다면 아무것도 구매할 필요가 없지만, 필요하다면 먼저 무료 플랜을 사용해보고 필요에 따라 언제든지 업그레이드하세요.
Translate not found: how_do_for_business
Translate not found: just_create_crm_will_work
ZIO에서 어떤 결제 옵션이 있나요?
Translate not found: zio_offers_secure_online_payments_with_multiple_options_you_can_pay_in_usd_or_rub_depending_on_your_preferences_and_all_transactions_are_processed_safely_within_the_platform
ZIO에서 프로젝트와 결제를 관리하는 것이 안전합니까?
물론입니다! ZIO는 데이터와 거래를 보호하기 위해 업계 표준 보안 조치를 사용하므로 걱정 없이 작업에 집중할 수 있습니다.